Terminologien (Suchergebnisseite)

Aufbau und Verwendung

Die Ergebnisseite der Terminologiesuche ist in eine linke und eine mittlere Ansicht unterteilt und bietet dem Benutzer die Möglichkeit, nach bestimmten Einträgen (Begriffen und Sätzen) in verschiedenen Glossaren zu suchen.

Left view

Die linke Ansicht des Terminologie-Plugins wird verwendet, um den Inhalt der Tabelle in der mittleren Ansicht zu filtern, so dass der Benutzer eine Liste relevanter Einträge (Begriffe und Sätze) für die weitere Verwaltung sehen kann.
Sie ist in drei Bereiche gegliedert:

Nachdem ein Benutzer die bevorzugten Filter/Suchoptionen innerhalb der Abschnitte eingestellt hat, kann er auf die Schaltfläche „Suchen“ in der Toolbar klicken, um die mittlere Ansicht zu aktualisieren und die entsprechenden Ergebnisse anzuzeigen.

F SearchButton

Toolbar & Funktionen

Mithilfe der Toolbar können diverse Funktionen ausgeführt werden. Diese werden in den nachfolgenden Unterkapiteln beschrieben.

Glossar erstellen

Um ein Glossar zu erstellen, wird die Funktion „Glossar erstellen“ verwendet.
Anschließend erscheint das Modal „Neues Glossar erstellen“ und der Benutzer kann den Namen des neuen Glossars in das Eingabefeld eingeben. Nach einem Klick auf die Schaltfläche „Speichern“ wird das neue Glossar erstellt und im Bereich „Glossar Filter“ angezeigt.

Es sind nur eindeutige Namen für Glossare erlaubt.
F CreateGlossaryModal
Glossar Umbenennen

Die Funktion „Umbenennen“ dient der Neubenennung eines Glossars.
Nach einem Klick auf die Funktion erscheint das Modal „Glossar umbenennen“ und der Benutzer kann in das Eingabefeld einen neuen (eindeutigen) Namen für das ausgewählte Glossar eingeben. Nach einem Klick auf die Schaltfläche „Speichern“ ist der Name geändert.
Die Funktion „Umbenennen“ ist nur bei einem ausgewählten Glossar verfügbar (keine Mehrfachauswahl).

Glossar löschen

Die Funktion „Löschen“ dient dem Entfernen eines Glossars.

F DeleteGlossaryButton

Sobald die Funktion ausgeführt wird, erscheint das Modal „Löschen bestätigen“ und der Benutzer kann das ausgewählte Glossar durch Klicken auf die Schaltfläche „Löschen“ entfernen. Danach wird das ausgewählte Glossar mit allen zugehörigen Einträgen gelöscht.
Es ist nicht möglich, mehrere Glossare gleichzeitig zu löschen, und alle Glossare können gelöscht werden, außer dem letzten verfügbaren (mindestens ein Glossar muss immer verfügbar sein).

Das „Standard“-Glossar kann gelöscht werden, aber nur, wenn mindestens ein anderes Glossar verfügbar ist.
F ConfirmGlossaryDeletion
Suche speichern

Mithilfe der Funktion "Suche speichern" kann der Benutzer die aktuell ausgewählten Filter der linken Ansicht speichern und somit jederzeit auf die Einstellungen zurückgreifen.
Nachdem die Funktion ausgeführt wurde, erscheint das Modal „Suche speichern“ und der Benutzer kann einen eindeutigen Namen für die gespeicherte Suche in das Eingabefeld eingeben.
Nach einem Klick auf die Schaltfläche „Speichern“ wird die gespeicherte Suche in der Liste der gespeicherten Suchen angezeigt.

Suche umbenennen

Die Funktion „Suche umbenennen“ dient der Umbenennung einer gespeicherten Suche.
Nach einem Klick auf die Funktion erscheint ein Modal „Suche umbenennen“ und der Benutzer kann einen neuen und eindeutigen Namen für die gespeicherte Suche in das Eingabefeld eingeben. Nach einem Klick auf die Schaltfläche „Speichern“ wird der Name der gespeicherten Suche geändert.
Die Funktion ist nur verfügbar, wenn eine gespeicherte Suche ausgewählt ist.

Suche löschen

Die Funktion „Suche löschen“ dient dazu, eine gespeicherte Suche zu entfernen.
Wenn die Funktion ausgeführt wird, erscheint das Modal „Löschen bestätigen“ und der Benutzer kann die ausgewählte gespeicherte Suche löschen, indem er auf die Schaltfläche „Bestätigen“ klickt.

Canvas

Glossar Filter

Der erste Abschnitt der linken Ansicht enthält eine Liste der verfügbaren Glossare.
Ein Glossar ist eine Art Wörterbuch für bestimmte Kategorien und enthält eine Liste von Übersetzungen.
Es ist möglich, ein oder mehrere Glossare auszuwählen, um die gewünschten Begriffe und Sätze als Suchergebnisse zu erhalten.
Beim ersten Besuch der Terminologie ist immer ein Standard-Glossar (Default) verfügbar.

Mindestens ein Glossar muss markiert/aktiv sein. Die Checkbox für das erste Glossar in der Liste ist beim Öffnen der Seite standardmäßig aktiviert.
F Glossary

Der Benutzer hat die Möglichkeit, Glossare zu erstellen, umzubenennen und/oder zu löschen.

Der zweite Abschnitt dient der Verfeinerung der Suche nach Einträgen in den Glossaren.
Die Benutzer können das Folgende definieren:

  • einen Eintragstyp

  • eine Ausgangssprache

  • eine Übersetzungssprache

Eintragstyp

Die Einstellungen für den Eintragstyp werden für die Auswahl der Optionen „Begriffe“ und „Sätze“ verwendet.

Standardmäßig ist die Checkbox mit „Begriffen“ markiert. Es muss mindestens eine Option ausgewählt werden. Mehrfachauswahl ist erlaubt.
F EntryType

„Begriffe“ sind in erster Linie für einzelne Wörter oder feste Begriffe gedacht, „Sätze“ für ganze Phrasen. Die Einstellungen dienen in der Regel der eigenen Kategorisierung und enthalten keine Regeln (Begriffe können z.B. auch Sätze enthalten, die Zuordnung bleibt dem Benutzer überlassen).

Sprachen: Ausgangssprache

Die Ausgangssprache ist die Sprache, für die die Einträge mit den Übersetzungen angezeigt werden, und erscheint als erste Spalte in der mittleren Ansicht. Sie kann über das durchsuchbare Dropdown „Ausgangssprache“ ausgewählt werden. Dieses Dropdown enthält die im System verfügbaren Inhaltssprachen.

Das Dropdown „Ausgangssprache“ kann nicht leer sein. Die Sprache der Inhalte aus den Benutzereinstellungen ist standardmäßig ausgewählt. Der Benutzer kann mit dem Mauszeiger über das Symbol „Information“ fahren, um den Hinweis zu dem Feld zu lesen.
F SourceLanguage
Sprachen: Übersetzungssprache

Die Übersetzungssprache ist ein durchsuchbares Dropdown und enthält alle im System verfügbaren Sprachen (außer der in dem Dropdown der Ausgangssprache ausgewählten).
Es ist möglich, einzelne oder mehrere Sprachen durch Anklicken der Checkboxen auszuwählen, oder der Benutzer kann direkt „Alle Sprachen“ in der Liste auswählen, so dass alle verfügbaren Sprachen ausgewählt werden, ohne dass sie manuell ausgewählt werden müssen.

Jede ausgewählte Übersetzungssprache wird nach der Suche in einer eigenen Spalte in der mittleren Ansicht dargestellt.

F TranslationLanguage

Das Akkordeon für die gespeicherte Suche am unteren Rand der linken Ansicht enthält Einträge mit gespeicherten Kriterien/Filtern, die zuvor festgelegt wurden, so dass der Benutzer jederzeit einfach und schnell auf diese Einstellungen zugreifen kann.

F SavedSearch

Um eine gespeicherte Suche zu erstellen, muss der Benutzer Filter in der linken Ansicht setzen und die Funktion „Suche speichern“ ausführen. Nun erscheint die Suche in der Liste der gespeicherten Suchen.

Anschließend kann der Benutzer auf eine beliebige gespeicherte Suche klicken, und nachdem er auf die Schaltfläche „Suchen“ in der Toolbar geklickt hat, werden die Filter auf die mittlere Ansicht angewendet.

Eine gespeicherte Suche kann umbenannt oder gelöscht werden.

F LeftViewButtonsSearch

Center View

In der mittleren Ansicht werden die Suchergebnisse angezeigt, d. h. alle übereinstimmenden Terminologieeinträge, die sich aus den Filtern in der linken Ansicht ergeben.

Toolbar & Funktionen

Die Toolbar der Center View enthält die folgenden Funktionen:

F CentralToolbar
Eintrag hinzufügen

Die Funktion „Eintrag hinzufügen“ dient dazu, Einträge in der Terminologietabelle hinzuzufügen, um die Terminologieliste aktuell zu halten.
Die Begriffe und Sätze können später im Übersetzungsprozess verwendet werden.

Der Benutzer kann einen neuen Eintrag erstellen, indem er auf die Funktion „Eintrag hinzufügen“ klickt. Anschließend erscheint das Modal „Eintrag hinzufügen“, in dem der Benutzer folgende Optionen hat:

  • Auswahl des Eintragstyps im ersten Dropdown. Es kann „Begriff“ oder „Satz“ gewählt werden.

  • Auswahl des bevorzugten Glossars (in dem der Eintrag erscheinen soll) im zweiten Dropdown.

  • Eingabe der Werte für die Ausgangs- und Übersetzungssprache. Die Ausgangssprache muss ausgefüllt werden, die Übersetzungssprachen sind optional.

    • Optional hat der Benutzer die Möglichkeit, die Option „zur Verwendung verboten“ für alle Eingaben zu wählen, indem er mit dem Mauszeiger über die Zeile/Terminologie fährt und auf das Symbol „Verboten“ klickt.

    • Die Sichtbarkeit der Sprachen hängt von der Auswahl in der linken Ansicht ab. Es werden nur die ausgewählten Ausgangs- und Übersetzungssprachen angezeigt.

Nachdem der Eintrag durch Klicken auf die Schaltfläche „Speichern“ gespeichert wurde, wird er in das entsprechende Glossar aufgenommen.
Wenn ein Eintrag erfolgreich gespeichert wurde, erscheint eine grüne Meldungsbox.

Der Button „Eintrag hinzufügen“ wird nur angezeigt, wenn ein Benutzer über die entsprechenden Rechte zur Bearbeitung von Terminologieinhalten verfügt.
F AddEntryModal
Eintrag bearbeiten

Die „Bearbeiten“-Funktion dient zur Bearbeitung bereits vorhandener Einträge in der Terminologietabelle und zur Aktualisierung der Liste der Begriffe/Sätze.
Wenn der Benutzer auf den Button „Bearbeiten“ klickt, wird das Modal „Einträge bearbeiten“ angezeigt und der Benutzer kann:

  • den Eintragstyp im ersten Dropdown bearbeiten. Es kann „Begriff“ oder „Satz“ gewählt werden.

  • das bevorzugte Glossar im zweiten Dropdown bearbeiten.

  • die Werte für die Ausgangs- und Übersetzungssprachen eingeben oder bearbeiten. Die Ausgangssprache muss ausgefüllt werden, die Übersetzungssprachen sind optional.

    • Optional hat der Benutzer die Möglichkeit, die Option „zur Verwendung verboten“ für alle Eingaben zu wählen, indem er mit dem Mauszeiger über die Zeile/Terminologie fährt und auf das Symbol „verboten“ klickt.

    • Die Sichtbarkeit der Sprachen hängt von der Auswahl in der linken Ansicht ab. Es werden nur die ausgewählten Ausgangs- und Übersetzungssprachen angezeigt.

Es ist möglich, die Funktion im Zusammenhang mit der Mehrfachauswahl zu verwenden. In diesem Fall erscheint in der rechten oberen Ecke des Dialogs ein Paginierungsstepper (eine „Seite“ für eine Terminologie).
F MultiEditModal

Nachdem der Button „Speichern“ angeklickt wurde, wird der Eintrag im entsprechenden Glossar aktualisiert. Wenn ein Eintrag erfolgreich gespeichert wurde, erscheint eine grüne Meldungsbox.

Die Funktion „Bearbeiten“ wird nur angezeigt, wenn ein Benutzer über die entsprechenden Zugriffsrechte zur Bearbeitung von Terminologieinhalten verfügt.
F SuccessMessage
Eintrag löschen

Die Funktion „Löschen“ wird zum Entfernen von Einträgen verwendet. Ein Benutzer kann einen oder mehrere Einträge gleichzeitig löschen, indem er auf die Schaltfläche „Löschen“ in der Toolbar klickt.
Danach erscheint ein „Eintrag löschen“-Fenster und der Benutzer kann den ausgewählten Eintrag löschen, indem er auf den Button „Bestätigen“ klickt.
Wenn die Einträge erfolgreich gelöscht wurden, erscheint eine grüne Meldungsbox.

F DeleteButton
F ConfirmEntryDeletion
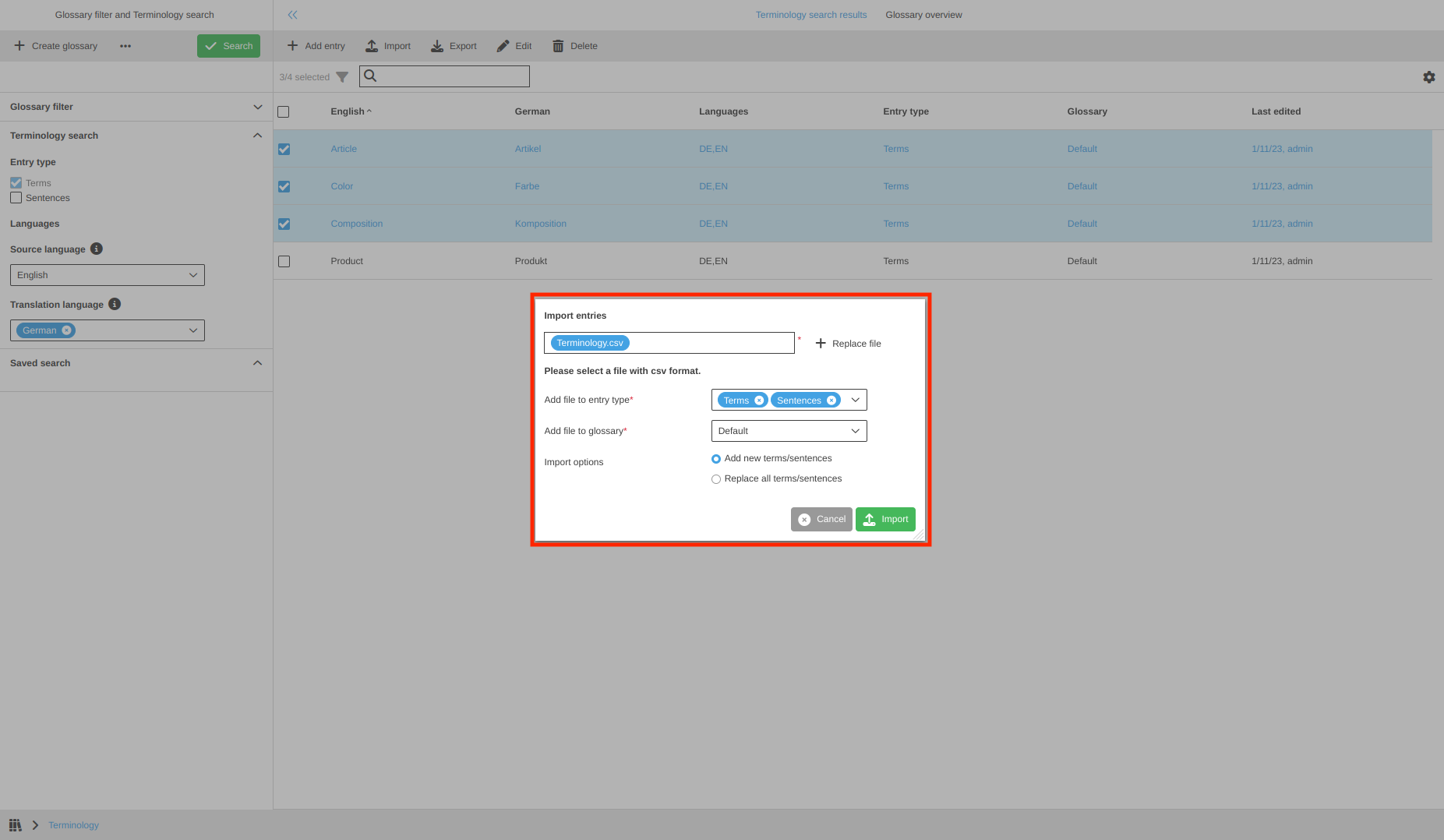
Importieren

Die Importfunktion dient dem Import von CSV-Dateien mit übersetzten Einträgen.
Der Benutzer kann übersetzte Einträge aus einer anderen Terminologieinstanz oder Übersetzungsanwendung wiederverwenden, indem er auf den Button „Importieren“ klickt. Nach der Ausführung erscheint das Fenster „Einträge importieren“, in dem der Benutzer die folgenden Optionen hat:

  • Durch Klicken auf den Button "Datei hinzufügen “ öffnet sich ein Dateiauswahlfenster, in dem die gewünschte CSV-Datei ausgewählt werden kann.

    Es ist nur eine Datei mit dem Format CSV erlaubt. Alle anderen Dateien sind gesperrt.
  • Datei zum Eingabetyp hinzufügen: Die Benutzer müssen auswählen, ob sie „Begriffe“ oder/und „Sätze“ hinzufügen möchten (unabhängig davon, was in der Datei vorhanden ist). Standardmäßig ist „Begriffe“ ausgewählt.

  • Datei zu Glossar hinzufügen: Über dieses Dropdown müssen die Benutzer ein Zielglossar auswählen, in das alle Einträge aus der CSV-Datei importiert werden sollen.

    Es ist auch möglich, ein neues Glossar in diesem Dropdown zu erstellen.
  • Importoptionen auswählen. Es stehen zwei Optionen zur Verfügung, mit denen der Benutzer bestimmen kann, wie der Import durchgeführt werden soll:

    • Neue Begriffe/Sätze hinzufügen (Standard)
      Ist die Option aktiviert, werden die Einträge aus der CSV-Datei zusätzlich zu den Einträgen, die im Zielglossar gespeichert sind, in das Glossar importiert.
      Um Duplikate zu vermeiden, wird für jeden Eintrag aus der CSV-Datei eine Prüfung durchgeführt. Wenn derselbe Eintrag im System gespeichert ist oder der gespeicherte Eintrag alle Übersetzungen des importierten Eintrags enthält, dann wird dieser Eintrag nicht importiert.

    • Alle Begriffe/Sätze ersetzen
      Wenn diese Option ausgewählt ist, werden alle Einträge aus dem Zielglossar gelöscht und die Einträge aus der CSV-Datei importiert.

F Import

Damit die CSV-Datei importiert werden kann, muss die Datei ein bestimmtes Format aufweisen. Sie muss die folgenden Spalten in genau dieser Reihenfolge enthalten:

  • Eintragstyp: Die erste Spaltenüberschrift muss „entry_type“ lauten. Sie kann entweder den Eintrag „Begriff“ oder „Satz“ enthalten. Was importiert wird, hängt von der Modalauswahl ab (siehe „Neue Begriffe/Sätze hinzufügen“).

  • Anschließend können die Terminologieeinträge mit den folgenden zwei Spalten festgelegt werden:

    • Liste der Sprachen: Folgt einer bestimmten Namenskonvention, wie z.B. en_EN, de_DE, nl_NL, etc.
      Die Spalte enthält die spezifischen Begriffe oder Sätze. Wenn Felder leer gelassen werden, werden sie möglicherweise nicht importiert.

    • Verboten für die Verwendung: Für jede Sprache gibt es eine eigene Spalte, die nach einer bestimmten Konvention benannt ist, z. B. en_EN_forbidden_for_usage.
      Es gelten die Werte „true“ (= verboten) oder „false“ (= nicht verboten) (optional)

  • Glossar: Die letzte Spalte ist die Spalte „glossary“. Sie hat keine Auswirkung auf den Import.

Die Anzahl der Sprachspalten kann unterschiedlich sein, aber der Code der Sprache sollte in der Terminologie angegeben werden.

Ein Beispiel/eine Vorlage für eine solche CSV-Datei kann hier heruntergeladen werden: Import Template.csv

Der Benutzer kann die Vorlage auch über die Funktion „Exportieren“ herunterladen.
F Template
Der Benutzer muss sicherstellen, dass die zu importierende Datei nur die Sprachen enthält, die in der linken Ansicht voreingestellt sind bzw. in der mittleren Ansicht angezeigt werden. Andernfalls wird eine Fehlermeldung angezeigt und der Import wird abgebrochen.
Exportieren

Die Exportfunktion dient dazu, die Daten aus dem Terminologie-Plugin in eine CSV-Datei zu exportieren, so dass die Übersetzungen für weitere Arbeiten (eine andere Terminologie-Instanz oder Übersetzungsanwendung) wiederverwendet werden können.

Der Benutzer kann die Einträge exportieren, indem er auf die Schaltfläche „Exportieren“ klickt. Danach erscheint ein „Einträge exportieren“-Modal und der Benutzer kann:

  • Eine von drei Exportoptionen auswählen:

    • Exportieren von aktuell sichtbaren Einträgen
      Es werden nur die Einträge exportiert, die in der mittleren Ansicht erscheinen. Für diese Option gibt es keine zusätzlichen Parameter.

    • Exportieren von Einträgen aus bestimmten Glossaren
      Diese Option ermöglicht es dem Benutzer, bestimmte Glossare und Eintragstypen auszuwählen, die exportiert werden sollen, indem er die entsprechenden Dropdown-Listen verwendet (sie erscheinen nach Auswahl der Option).

    • Exportieren von allen vorhandenen Einträgen
      Mit dieser Exportoption werden alle im Terminologie-Plugin verfügbaren Einträge exportiert. Diese Option enthält ein Dropdown „Eintragstyp“, das es dem Benutzer ermöglicht, „Begriffe“ oder/und „Sätze“ zu exportieren.

  • Checkbox „Exportieren von Einträgen, die auf ‚zur Verwendung verboten‘ gesetzt sind“: Ist diese Option aktiviert, enthält die exportierte Datei Begriffe/Sätze, die als „für die Verwendung verboten“ markiert wurden. Andernfalls enthält die Exportdatei keine Begriffe/Sätze, die als für die Verwendung verboten markiert sind.

Wenn ein Eintrag mehrere Übersetzungen in verschiedenen Sprachen enthält und einige der Übersetzungen als „für die Verwendung verboten“ markiert sind, enthält die Exportdatei den Eintrag, aber ohne die für die Verwendung verbotenen Übersetzungen, sofern der Benutzer die Checkbox „Exportieren von Einträgen, die auf ‚zur Verwendung verboten‘ gesetzt sind“ nicht aktiviert.
F Export

Statusbar

In der Statusbar der mittleren Ansicht findet der Benutzer verschiedene Funktionalitäten und Einstellungsmöglichkeiten.

F StatusBar

Es gibt …​

  • einen Zähler für die Anzahl der in der Tabelle angezeigten Einträge. Wenn der Benutzer einige Einträge auswählt, zeigt der Indikator die Anzahl der ausgewählten Einträge an.

  • eine Schnellsuche zur Filterung. Wenn der Benutzer einen bestimmten Eintrag finden möchte, kann er den Namen eingeben, auf Enter klicken und die entsprechenden Werte werden angezeigt.
    Der Filter kann aktiviert oder deaktiviert werden.

    F QuickSearch
  • ein Symbol für die Statusbar Einstellungen. Es ist möglich, die Eigenschaften der Inhaltsanzeige zu definieren. Nach einem Klick auf das Symbol erscheint ein Fenster, in dem der Benutzer die Einstellungen vornehmen kann:

    • Fortlaufendes Scrollen. Der Benutzer kann diese Option aktivieren, um die Paginierungsfunktion zu deaktivieren, so dass alle Einträge beim Scrollen der Ansicht kontinuierlich geladen werden, anstatt nach Seiten aufgeteilt zu werden.

    • Gruppierung aktivieren. Einträge, die denselben Wert für die „Ausgangssprache“ enthalten, können gruppiert werden und erscheinen dann als ein Akkordeon in der Tabelle der mittleren Ansicht.

      Begriffe und Sätze mit demselben Wert für „Ausgangssprache“ erscheinen unter demselben Akkordeon, wenn „Gruppierung aktivieren“ eingeschaltet ist.
      F GroupingDisabled
      F GroupingEnabled
    • "Anzahl Zeilen in der Liste“. Durch Eingabe einer Zahl legt der Benutzer die Anzahl der Zeilen fest, die pro Seite angezeigt werden sollen.
      Wenn die Gesamtzahl der anzuzeigenden Einträge größer ist als die im Feld „Anzahl Zeilen in der Liste“ angegebene Zahl, wird das Paginierungselement angezeigt.

    • Aktivieren oder deaktivieren bestimmter Spalten in der Tabelle.

F TableSettings

Canvas

Die Tabelle in der Center View ermöglicht es den Benutzern, die Liste der Terminologieeinträge zu sehen.

F CentralTable

Die Tabelle enthält:

  • Spalten mit spezifischen Sprachen.

    • Die erste Spalte enthält die Werte in der Sprache, die in der linken Ansicht als „Ausgangssprache“ ausgewählt ist.
      Der Name der Spalte ist die ausgewählte Sprache der Ausgangssprache (z.B. Deutsch).

    • Die anderen Spalten hängen von dem/den Wert(en) der „Übersetzungssprache“ aus der linken Ansicht ab.

  • Die Spalte Sprachen enthält die Liste mit den Abkürzungen der Sprachen, für die Übersetzungen verfügbar sind. Wenn der Wert in mehrere Sprachen übersetzt ist, werden alle Werte kommagetrennt angezeigt.

  • Die Spalte Eintragstyp zeigt an, ob der Eintrag ein Begriff oder ein Satz ist.

  • Die Spalte Glossar gibt an, auf welches Glossar sich der Eintrag bezieht.

  • Die Spalte Letzte Änderung zeigt das Datum der letzten Änderung des Eintrags und den Benutzer, der sie vorgenommen hat.

Wenn die Terminologie zum ersten Mal geöffnet wird oder keine Einträge für die eingestellten Suchfilter vorhanden sind, wird eine leere Seite angezeigt.
Darüber hinaus ist sowohl eine Einfach- als auch eine Mehrfachauswahl möglich.

Außerdem kann die Tabelle nach jeder Spalte sortiert und gefiltert werden:

  • Sortierung: Der Benutzer kann auf den Spaltentitel klicken, um eine auf- oder absteigende Sortierung vorzunehmen.

    F Sorting
  • Filterung: Der Benutzer muss mit dem Mauszeiger über den Spaltentitel fahren und warten, bis das Filtersymbol erscheint. + Durch Klicken auf das Filtersymbol wird ein Fenster mit den Filteroptionen geöffnet.
    In dem erscheinenden Fenster kann der Benutzer die Filter aktivieren und dann den Filteroperator und den Wert auswählen. Durch Klicken auf den Button „Filter“ wird das Fenster geschlossen und die Filterung wird durchgeführt.

    F FilteringButton
    F FilteringModal

Andere Add-Ons und verwandte Funktionalitäten

Die folgenden Links enthalten verwandte Informationen, die zum Lesen empfohlen werden.

Welcome to the AI Chat!

Write a prompt to get started...